| Status | Model number | Description |
|---|---|---|
| Available | MSD-V41U | Standard model |
| Available | MSD-V41UC | SDVoE Output model |
| Available | MSD-V41UT | HDBaseT Output model |
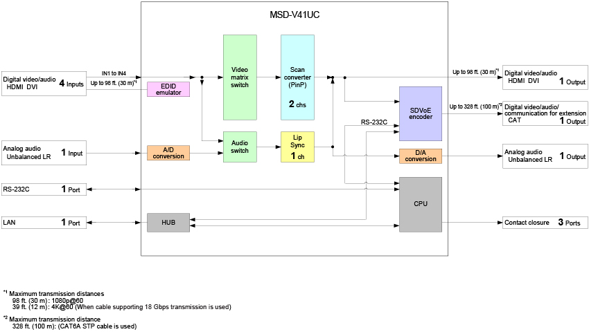
The MSD-V4 series is a digital presentation switcher with built-in scalers and scan converters capable of sending and receiving UHD video resolutions.
With four (4) HDMI/DVI video inputs, the series can accept a wide variety of video formats. Input video signals are output as HDMI signals at up to 4K@60 (4:4:4). The MSD-V41UC/V42UC and MSD-V41UT/V42UT distribute signals in HDMI format and either 10GbE (SDVoE) or HDBaseT simultaneously.
With four (4) HDMI and one (1) analog audio inputs, input audio signals are distributed in digital audio and analog audio simultaneously.
The MSD-V4 series can be configured remotely using RS-232C or LAN. External devices can be controlled via RS-232C, LAN, CEC, or contact closure by registering control commands.
With four (4) HDMI/DVI video inputs, the series can accept a wide variety of video formats. Input video signals are output as HDMI signals at up to 4K@60 (4:4:4). The MSD-V41UC/V42UC and MSD-V41UT/V42UT distribute signals in HDMI format and either 10GbE (SDVoE) or HDBaseT simultaneously.
With four (4) HDMI and one (1) analog audio inputs, input audio signals are distributed in digital audio and analog audio simultaneously.
The MSD-V4 series can be configured remotely using RS-232C or LAN. External devices can be controlled via RS-232C, LAN, CEC, or contact closure by registering control commands.
| MSD-V41U | MSD-V41UC | MSD-V41UT | ||
|---|---|---|---|---|
| Video/Audio input | HDMI | 4 inputs | ||
| HDMI/DVI 1.0 TMDS single link, HDCP 1.4/2.2 TMDS clock: Up to 300 MHz, TMDS data rate: Up to 18 Gbps Deep Color |
||||
| 640x480@60 to 2560x1600@60 Reduced Blanking 480p, 576p to 3840x2160@24/25/30/50/59.94/60 (4:4:4), 3840x2160@50/59.94/60 (4:2:0), 4096x2160@24/25/30/50/59.94/60 (4:4:4), 4096x2160@50/59.94/60 (4:2:0) Color depth: 24/30 bits *For all supported video signals, see the table below. |
||||
| LPCM: Up to 8 channels Sampling frequency: 32/44.1/48/88.2/96/176.4/192 kHz Reference level: -20 dBFS, Max. input level: 0 dBFS |
||||
| CEC | ||||
| Connector: HDMI Type A (19-pin) Maximum distances: 98 ft. (30 m) (1080p@60), 39 ft. (12 m) (4K@60) |
||||
| Analog audio | 1 input | |||
| Stereo LR Input impedance: 24 kΩ unbalanced Reference level: -10 dBu, Max. input level: +10 dBu |
||||
| Connector: Captive screw (3-pin) | ||||
| Video/Audio output | HDMI | 1 output | ||
| - | Distribute HDMI/10GbE simultaneously | Distribute HDMI/HDBaseT simultaneously |
||
| HDMI/DVI 1.0 TMDS single link, HDCP 1.4/2.2 TMDS clock: Up to 297 MHz, TMDS data rate: Up to 17.82 Gbps Deep Color |
||||
| 1024x768@60 to 2560x1600@60 Reduced Blanking 480p, 576p to 3840x2160@24/25/30/50/59.94/60 (4:4:4), 3840x2160@50/59.94/60 (4:2:0), 4096x2160@24/25/30/50/59.94/60 (4:4:4), 4096x2160@50/59.94/60 (4:2:0) Color depth: 24/30 bits *For all supported video signals, see the table below. |
||||
| LPCM: Up to 8 channels Sampling frequency: 32/44.1/48/88.2/96/192 kHz Reference level: -20 dBFS, Max. output level: 0 dBFS |
||||
| CEC | ||||
| Connector: HDMI Type A (19-pin) Maximum distances: 98 ft. (30 m) (1080p@60), 39 ft. (12 m) (4K@60) |
||||
| 10GbE | - | 1 output | - | |
| - | Distribute HDMI/10GbE simultaneously | - | ||
| SDVoE, AES-128 Deep Color |
||||
| *Supported video signals are the same as those of HDMI. | ||||
| RS-232C/LAN | ||||
| Connector: RJ-45 Maximum distance: 328 ft. (100 m) Cable: CAT6A (STP) |
||||
| HDBaseT | - | - | 1 output | |
| - | - | Distribute HDMI/HDBaseT simultaneously |
||
| HDBaseT, HDCP 1.4/2.2 Deep Color |
||||
| 1024x768@60 to 2560x1600@60 Reduced Blanking 480p, 576p to 3840x2160@24/25/30 (4:4:4), 3840x2160@50/59.94/60 (4:2:0), 4096x2160@24/25/30 (4:4:4), 4096x2160@50/59.94/60 (4:2:0) Color depth: 24/30 bits *For all supported video signals, see the table below. *Supported audio signals are the same as those of HDMI. |
||||
| RS-232C/LAN/CEC | ||||
| Connector: RJ-45 Maximum distance: 328 ft. (100 m)/492 ft. (150 m) (Long reach mode is used) Cable: CAT.5E HDC, CAT5e (UTP/STP), CAT6 (UTP/STP) |
||||
| Analog audio | 1 output | |||
| Stereo L/R Output impedance: 50 Ω unbalanced Reference level: -10 dBu, Max. output level: +10 dBu |
||||
| Connector: Captive screw (3-pin) | ||||
| Control I/F | RS-232C | 1 port/Connector: Captive screw (3-pin) | ||
| LAN | 1 port/10Base-T/100Base-TX (Auto Negotiation), Auto MDI/MDI-X, Connector: RJ-45 | |||
| Contact closure | 3 ports/Dry-contact closure input up to DC 24 V 1 A, Connector: Captive screw (6-pin) | |||
| Functions | Video | Resolution conversion, Frame rate conversion, Seamless switching with one black frame, Picture adjustment, Image quality adjustment, Two video combinations, User provided bitmap image display, Each video output OFF, Built-in library of test patterns |
||
| Audio | Volume level adjustment (Input/Output), Embedding, De-embedding, Audio Downmix, Lip Sync, Test tone | |||
| Control | WEB browser, External command execution (64 individual commands), PJLink controller (Class1), CEC (Power control of sink device), LAN through (Connector: LAN/10GbE/HDBaseT), CEC through (Connector: HDMI/HDBaseT), Unsolicited notification |
|||
| Others | Audio breakaway for independent audio and video switching, Automatic input switching, EDID emulation, Audio input enable/disable, HDCP input enabling/disabling, Status display, System check, Crosspoint memory (9 settings), Preset memory (9 settings), Pattern memory (5 settings), Last memory, Anti-Snow, Connection Reset, Button security lockout, Standby switch |
|||
| General | Power | DC 12 V 2.0 A | DC 12 V 2.6 A | DC 12 V 2.4 A |
| AC adapter: 100 - 240 VAC ±10%, 50 Hz/60 Hz ±3 Hz, DC 12 V 5 A 60.0 W | ||||
| Power consumption | 28 W | 36 W | 33 W | |
| Dimensions | 8.3 (W) × 1.7 (H) × 9.8 (D)” (210 (W) × 42 (H) × 250 (D) mm) (Excluding connectors and the like) | |||
| Weight | 3.7 lbs. (1.7 kg) | 4 lbs. (1.8 kg) | 3.7 lbs. (1.7 kg) | |
| Temperature | Operating: 32°F to 104°F (0°C to +40°C), Storage: -4°F to +176°F (-20°C to +80°C) | |||
| Humidity | 20% to 90% (Non Condensing) | |||
* Specifications are subject to change without notice.
For the latest specification, please see product specification in PDF format.
For the latest specification, please see product specification in PDF format.
MSD-V4UC / MSD-V4UT
1:59MSD-V40U Series
2:03ISE 2022: MSD-V Series
0:44InfoComm 2022: MSD-V42UC
0:59| Technical documents | Version | Size | Format |
|---|---|---|---|
| Spec sheet MSD-V41U | Ver.2.0.0 | 1.3 MB | |
| User guide MSD-V41U | Ver.2.5.0 | 8.1 MB | |
| Operation guide MSD-V41U | Ver.2.3.0 | 11.0 MB | |
| Command guide MSD-V41U | Ver.1.5.0 | 0.9 MB | |
| Dimensional outline drawing MSD-V41U | 0.9 MB | ||
| Dimensional outline drawing MSD-V41U | 0.4 MB | DXF | |
| Dimensional outline drawing MSD-V41UC | 0.9 MB | ||
| Dimensional outline drawing MSD-V41UC | 0.5 MB | DXF | |
| Dimensional outline drawing MSD-V41UT | 0.9 MB | ||
| Dimensional outline drawing MSD-V41UT | 0.5 MB | DXF | |
| Frame diagram MSD-V41U | 0.2 MB | DXF/DWG | |
| Frame diagram MSD-V41UC | 0.2 MB | DXF/DWG | |
| Frame diagram MSD-V41UT | 0.2 MB | DXF/DWG |
| Application software | Version | Size | Format |
|---|---|---|---|
|
Control Command Configuration Tool
Windows 11 Microsoft .NET Framework 4.6.2 or later |
Ver.1.8.1 | 2.2 MB | ZIP |
|
Multi Switcher Configurator
Windows 10 (32/64bit) ASP.NET Core Runtime (x86) 6 or later .NET Desktop Runtime (x86) 6 or later For installing ASP.NET Core Runtime, refer to the installation guide in the Zip file. |
Ver.2.5.1 | 41.2 MB | ZIP |
|
EDID Configuration Tool
Windows 11 .NET 8 or later |
Ver.1.5.0 | 7.6 MB | ZIP |
Description
Specifications [PDF]
Videos
Close
Diagrams
Download
Options
Related products
Series products
The MSD-V4 series is a digital presentation switcher with built-in scalers and scan converters capable of sending and receiving UHD video resolutions.
With four (4) HDMI/DVI video inputs, the series can accept a wide variety of video formats. Input video signals are output as HDMI signals at up to 4K@60 (4:4:4). The MSD-V41UC/V42UC and MSD-V41UT/V42UT distribute signals in HDMI format and either 10GbE (SDVoE) or HDBaseT simultaneously.
With four (4) HDMI and one (1) analog audio inputs, input audio signals are distributed in digital audio and analog audio simultaneously.
The MSD-V4 series can be configured remotely using RS-232C or LAN. External devices can be controlled via RS-232C, LAN, CEC, or contact closure by registering control commands. Close
With four (4) HDMI/DVI video inputs, the series can accept a wide variety of video formats. Input video signals are output as HDMI signals at up to 4K@60 (4:4:4). The MSD-V41UC/V42UC and MSD-V41UT/V42UT distribute signals in HDMI format and either 10GbE (SDVoE) or HDBaseT simultaneously.
With four (4) HDMI and one (1) analog audio inputs, input audio signals are distributed in digital audio and analog audio simultaneously.
The MSD-V4 series can be configured remotely using RS-232C or LAN. External devices can be controlled via RS-232C, LAN, CEC, or contact closure by registering control commands. Close
MSD-V4UC / MSD-V4UT
1:59MSD-V40U Series
2:03ISE 2022: MSD-V Series
0:44InfoComm 2022: MSD-V42UC
0:59Close
Technical documents
- Spec sheet(PDF) MSD-V41U
- User guide(PDF) MSD-V41U
- Operation guide(PDF) MSD-V41U
- Command guide(PDF) MSD-V41U
- Dimensional outline drawing(PDF) MSD-V41U
- Dimensional outline drawing(DXF) MSD-V41U
- Dimensional outline drawing(PDF) MSD-V41UC
- Dimensional outline drawing(DXF) MSD-V41UC
- Dimensional outline drawing(PDF) MSD-V41UT
- Dimensional outline drawing(DXF) MSD-V41UT
- Frame diagram(DXF/DWG) MSD-V41U
- Frame diagram(DXF/DWG) MSD-V41UC
- Frame diagram(DXF/DWG) MSD-V41UT
Application software
-
Control Command Configuration Tool(ZIP)
Windows 11
Microsoft .NET Framework 4.6.2 or later -
Multi Switcher Configurator(ZIP)
Windows 10 (32/64bit)
ASP.NET Core Runtime (x86) 6 or later
.NET Desktop Runtime (x86) 6 or later
For installing ASP.NET Core Runtime, refer to the installation guide in the Zip file.
-
EDID Configuration Tool(ZIP)
Windows 11
.NET 8 or later
Options



