| Status | Model number | Description |
|---|---|---|
| EOL | FDX-S16 | Frame |
BOARDS / REDUNDANT POWER SUPPLY UNITS
| EOL | FDX-SIV4H | FDX-S Input Board, 4K@30 HDMI Input Board with 4 Inputs |
| EOL | FDX-SIV4T | FDX-S Input Board, 4K@30 HDBaseT Input Board with 4 Inputs |
| Available | FDX-SIV4S | FDX-S Input Board , 3G/HD/SD-SDI Input Board with 4 Inputs |
| EOL | FDX-SOV4H | FDX-S Output Board, 4K@30 HDMI Output Board with 4 Outputs |
| EOL | FDX-SOV4T | FDX-S Output Board, 4K@30 HDBaseT Output Board with 4 Outputs |
| Available | FDX-SOV4HS | FDX-S Output Board, 1080p HDMI Scaling Output Board with 4 Outputs |
| Available | FDX-SOV4TS | FDX-S Output Board, 1080p HDBaseT Scaling Output Board with 4 Outputs |
| Available | FDX-SAB4A | FDX-S Audio Board , Analog Audio Board with 4 Inputs & 4 Outputs |
| Available | FDX-SOA12A | FDX-S Audio Board , Analog Audio Board with 12 Outputs |
| Available | FDX-SAB64D | FDX-S Audio Board, Dante Audio Board with 64 Inputs and 64 Outputs |
| Available | FDX-SRP16 | FDX-S Redundant Power Supply Unit for FDX-S16U |
| Show all products X | ||
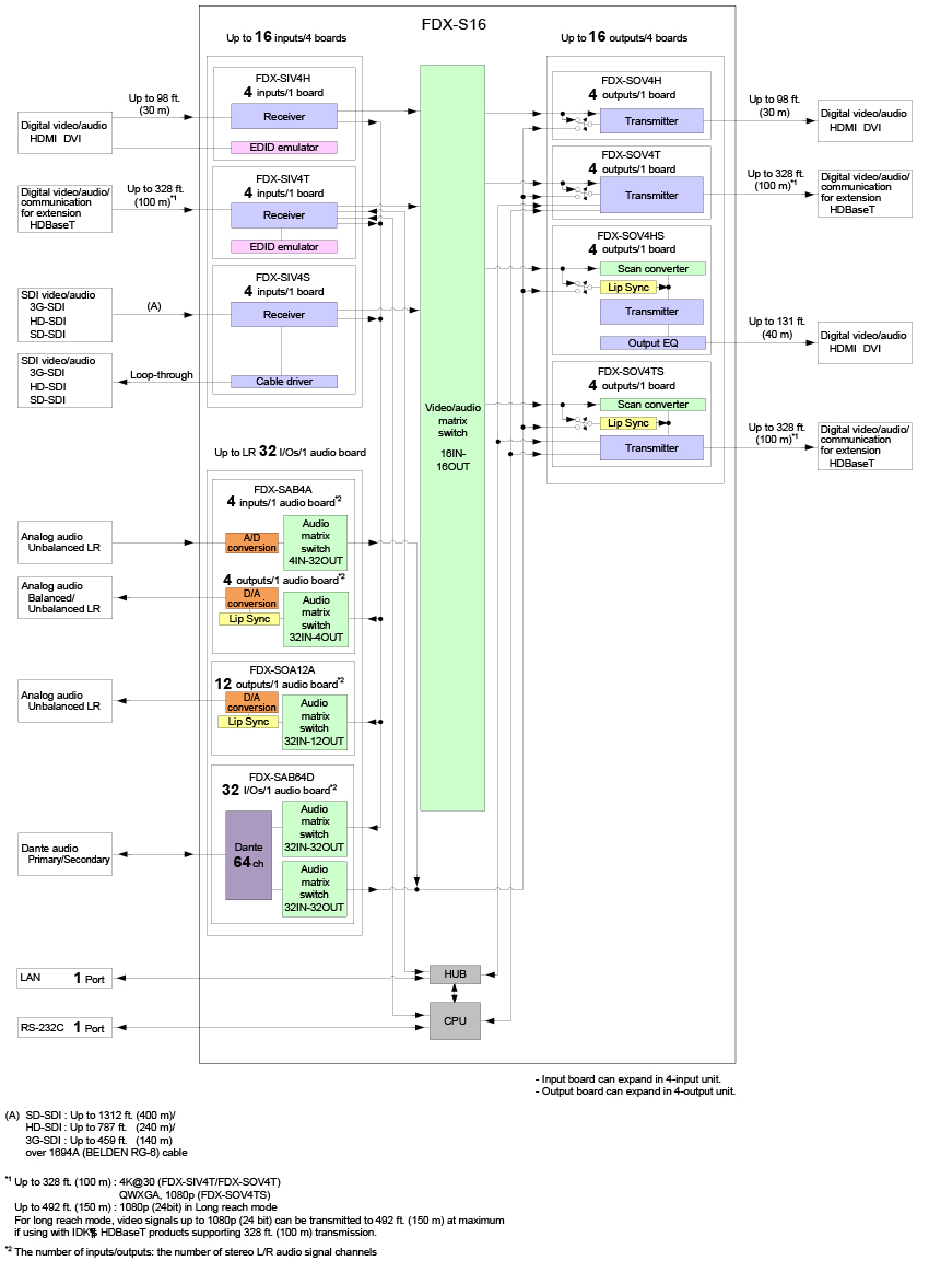
The FDX-S16 is an HDCP-compliant modular digital matrix switcher that supports resolutions up to 4K@30. It provides up to 16 inputs and 16 outputs.
Video and embedded audio can be switched simultaneously. With audio boards, input digital audio signals can be converted into output analog audio or Dante network audio signals. Input analog audio signals and Dante network audio signals can be converted into digital audio signals and embedded to desired output video channels.
The FDX-S16 features RS-232C/LAN ports for remote control, redundant power supply, and system check that outputs an alarm in case an abnormality is detected in power supply voltage, fans, internal temperature, or board. The redundant power supply ensures constant availability and minimizes the chance of a failure even for mission-critical environments.
Video and embedded audio can be switched simultaneously. With audio boards, input digital audio signals can be converted into output analog audio or Dante network audio signals. Input analog audio signals and Dante network audio signals can be converted into digital audio signals and embedded to desired output video channels.
The FDX-S16 features RS-232C/LAN ports for remote control, redundant power supply, and system check that outputs an alarm in case an abnormality is detected in power supply voltage, fans, internal temperature, or board. The redundant power supply ensures constant availability and minimizes the chance of a failure even for mission-critical environments.
| Item | Description | |
|---|---|---|
| Input board | 4 slots (Up to 16 inputs) | |
| Output board | 4 slots (Up to 16 outputs) | |
| Audio board | 1 slot (Up to 32 stereo channels) | |
| Transmission signal | Video | Up to 4K@30 |
| Audio | Multi-channel LPCM up to 8 channels | |
| Control | Up to 38.4 kbps of RS-232C, Up to 100Base-TX of LAN | |
| Instant Alert output | 1 port/captive screw (2-pin) Non-voltage contact input up to DC 24 V 300 mA Monitoring power supply voltage, fans, internal temperature, board, and audio board status |
|
| Control | RS-232C | 1 port/captive screw (3-pin), full duplex, up to 38.4 kbps |
| LAN | 1 port/RJ-45 10Base-T/100Base-TX (Auto Negotiation), Auto MDI/MDI-X | |
| Functions | I/O board, audio board, CPU board, fan unit, and power unit can be replaced without removing from rack, Preset memory (32 settings), Last memory, Button security lockout, System check, WEB browser control, Status notification, HDBaseT status display |
|
| General | Power | 100 - 240 VAC ±10%, 50 Hz/60 Hz ±3 Hz |
| Power consumption | About 30 Watts | |
| Dimensions | 16.9 (W) × 5.2 (H) × 15.7 (D)” (430 (W) × 132 (H) × 400 (D) mm) (3U high) (Excluding connectors and the like) |
|
| Weight | 26.9 lbs. (12.2 kg) (With redundant power supply: 28.9 lbs. (13.1 kg)) | |
| Temperature | Operating: 32°F to 104°F (0°C to +40°C) Storage: -4°F to +176°F (-20°C to +80°C) |
|
| Humidity | Operating/Storage: 20% to 90% (Non Condensing) | |
IO boards
| Item | Parts Number | Description | |
|---|---|---|---|
| Input board | FDX-SIV4H | 4 inputs 4K@30 HDCP 1.4 HDMI/DVI | |
| FDX-SIV4T | 4 inputs 4K@30 HDCP 1.4 HDBaseT | ||
| FDX-SIV4S | 4 inputs 3G-SDI/HD-SDI/SD-SDI | ||
| Output board | FDX-SOV4H | 4 outputs 4K@30 HDCP 1.4 HDMI/DVI | |
| FDX-SOV4T | 4 outputs 4K@30 HDCP 1.4 HDBaseT | ||
| FDX-SOV4HS | 4 outputs 1080p HDCP 1.4 HDMI/DVI scan conversion | ||
| FDX-SOV4TS | 4 outputs 1080p HDCP 1.4 HDBaseT scan conversion | ||
Audioboard
| Item | Parts Number | Description | |
|---|---|---|---|
| Audio board | FDX-SAB4A | 4 inputs Unbalanced 4 outputs Balanced/Unbalanced |
|
| FDX-SOA12A | 12 outputs Unbalanced | ||
| FDX-SAB64D | 1 input/output 64 Dante protocol channels (32 stereo channels) | ||
Redundant power supply unit
| Item | Parts Number | Description | |
|---|---|---|---|
| Redundant power supply unit | FDX-SRP16 | Redundant power unit with two independent power connectors | |
* Specifications are subject to change without notice.
For the latest specification, please see product specification in PDF format.
For the latest specification, please see product specification in PDF format.
FDX-S Series
1:09ISE 2020: FDX-S Series
1:05| Technical documents | Version | Size | Format |
|---|---|---|---|
| Spec sheet FDX-S16 | Ver.1.2.0 | 0.2 MB | |
| User guide FDX-S16 | Ver.4.3.0 | 10.8 MB | |
| Command guide FDX-S16 | Ver.4.3.0 | 2.1 MB | |
| Dimensional outline drawing FDX-S16 | 1.9 MB | ||
| Dimensional outline drawing FDX-S16 | 0.5 MB | DXF | |
| Frame diagram FDX-S16 | 0.3 MB | DXF/DWG |
| Application software | Version | Size | Format |
|---|---|---|---|
|
Videowall Configuration Tool
Windows 10 (32/64bit) Microsoft .NET Framework 4.6.2 or later |
Ver.3.5.0 | 7.6 MB | ZIP |
|
Matrix Switcher Configurator
Windows 11/10 (64bit) Microsoft .NET Framework 4.8 or later |
Ver.1.4.0 | 2.3 MB | ZIP |
Description
Specifications [PDF]
Videos
Diagrams
Download
Related products
Series products
Replacement Products
The FDX-S16 is an HDCP-compliant modular digital matrix switcher that supports resolutions up to 4K@30. It provides up to 16 inputs and 16 outputs.
Video and embedded audio can be switched simultaneously. With audio boards, input digital audio signals can be converted into output analog audio or Dante network audio signals. Input analog audio signals and Dante network audio signals can be converted into digital audio signals and embedded to desired output video channels.
The FDX-S16 features RS-232C/LAN ports for remote control, redundant power supply, and system check that outputs an alarm in case an abnormality is detected in power supply voltage, fans, internal temperature, or board. The redundant power supply ensures constant availability and minimizes the chance of a failure even for mission-critical environments. Close
Video and embedded audio can be switched simultaneously. With audio boards, input digital audio signals can be converted into output analog audio or Dante network audio signals. Input analog audio signals and Dante network audio signals can be converted into digital audio signals and embedded to desired output video channels.
The FDX-S16 features RS-232C/LAN ports for remote control, redundant power supply, and system check that outputs an alarm in case an abnormality is detected in power supply voltage, fans, internal temperature, or board. The redundant power supply ensures constant availability and minimizes the chance of a failure even for mission-critical environments. Close
Technical documents
- Spec sheet(PDF) FDX-S16
- User guide(PDF) FDX-S16
- Command guide(PDF) FDX-S16
- Dimensional outline drawing(PDF) FDX-S16
- Dimensional outline drawing(DXF) FDX-S16
- Frame diagram(DXF/DWG) FDX-S16
Application software
-
Videowall Configuration Tool(ZIP)
Windows 10 (32/64bit)
Microsoft .NET Framework 4.6.2 or later -
Matrix Switcher Configurator(ZIP)
Windows 11/10 (64bit)
Microsoft .NET Framework 4.8 or later
Related products

