| Status | Model number |
|---|---|
| Available | NJR-P01UC-TR |
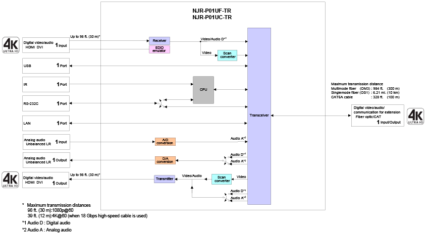
The NJR-P01UC-TR is a transceiver for transmitting and receiving 4K@60 HDMI signals simultaneously over a 10GbE AV over IP network via twisted pair cables. Bidirectional RS-232C communication, LAN, USB (HID) such as KVM can be carried over the same twisted pair cable for extension.
Additionally, via the NJR, the NJR-CTB can be controlled using an IR cable (IR-P01-R) and recommended remote controller.
The NJR can be powered via PoE-supported 10GbE switch over a twisted pair cable; this feature eliminates the need for AC adapter.
This product can be used in combination with IDK’s other SDVoE supported products.
Additionally, via the NJR, the NJR-CTB can be controlled using an IR cable (IR-P01-R) and recommended remote controller.
The NJR can be powered via PoE-supported 10GbE switch over a twisted pair cable; this feature eliminates the need for AC adapter.
This product can be used in combination with IDK’s other SDVoE supported products.
| Item | Description | |
|---|---|---|
| Video/Audio input | HDMI | 1 input |
| HDMI/DVI 1.0 TMDS single link, HDCP 1.4/2.2 TMDS clock: Up to 300 MHz, TMDS data rate: Up to 18 Gbps Deep Color/HDR |
||
| 640x480@60 to 3840x2160@60 Reduced Blanking 480i, 576i to 3840x2160@ 24/25/30/50/59.94/60 (4:4:4), 3840x2160@ 50/59.94/60 (4:2:0), 4096x2160@ 24/25/30/50/59.94/60 (4:4:4), 4096x2160@ 50/59.94/60 (4:2:0) Color depth: 24/30/36 bits *For all supported video signals, see the table below. |
||
| LPCM: Up to 8 channels Sampling frequency: 32/44.1/48/88.2/96/176.4/192 kHz Reference level: -20 dBFS, Max. input level: 0 dBFS |
||
| Connector: HDMI Type A (19-pin) Maximum distances : 98 ft. (30 m) (1080p@60), 39 ft. (12 m) (4K@60) |
||
| Analog audio | 1 input | |
| Stereo L/R Input impedance: 24 kΩ unbalanced Reference level: -10 dBu, Max. input level: +10 dBu |
||
| Connector: Captive screw (3-pin) | ||
| Video/Audio output | HDMI | 1 output |
| HDMI/DVI 1.0 TMDS single link, HDCP 1.4/2.2 TMDS clock: Up to 300 MHz, TMDS data rate: Up to 18 Gbps Deep Color/HDR |
||
| 640x480@60 to 3840x2160@60 Reduced Blanking 480i, 576i to 3840x2160@ 24/25/30/50/59.94/60 (4:4:4), 3840x2160@ 50/59.94/60 (4:2:0), 4096x2160@ 24/25/30/50/59.94/60 (4:4:4), 4096x2160@ 50/59.94/60 (4:2:0) Color depth: 24/30/36 bits *For all supported video signals, see the table below. |
||
| LPCM: Up to 8 channels Sampling frequency: 32/44.1/48/88.2/96/176.4/192 kHz Reference level: -20 dBFS, Max. output level: 0 dBFS |
||
| Connector: HDMI Type A (19-pin) Maximum distances: 98 ft. (30 m) (1080p@60), 39 ft. (12 m) (4K@60) |
||
| Analog audio | 1 output | |
| Stereo L/R Output impedance: 50 Ω unbalanced Reference level: -10 dBu, Max. output level: +10 dBu |
||
| Connector: Captive screw (3-pin) | ||
| Video/Audio input/output | 10GbE | 1 input/output *Input/Output can be carried simultaneously. |
| SDVoE, AES-128 Deep Color/HDR |
||
| *Supported video signals are the same as those of HDMI. | ||
| RS-232C/LAN/USB | ||
| Connector: RJ-45 Maximum distance: 328 ft. (100 m) Cable: CAT6A (STP) *For PoE, 24 AWG or thicker cable is recommended. |
||
| Control I/F | RS-232C | 1 port/Connector: Captive screw (3-pin) |
| LAN | 1 port/10Base-T/100Base-TX/1000Base-T (Auto Negotiation), Auto MDI/MDI-X, Connector: RJ-45 | |
| USB | 1 port/HID class, Connector: Female Type-A | |
| IR input | 1 port/Connector: Captive screw (3-pin) | |
| Functions | EDID emulation, Connection Reset | |
| General | Power | PoE, Connector: RJ-45 (10GbE input) DC 12 V 1.3 A - DC 48 V 0.32 A AC adapter: AC 100 V - 240 V ±10%, 50 Hz/60 Hz ±3 Hz, DC 12 V 3 A 36.0 W |
| Power consumption | PoE: 17 W DC 12 V: 17 W |
|
| Dimensions | 8.3 (W) × 1.2 (H) × 5.5 (D)” (210 (W) × 30 (H) × 140 (D) mm) (Excluding connectors and the like) | |
| Weight | 2.2 lbs. (1.0 kg) | |
| Temperature | Operating: 32°F to 104°F (0°C to +40°C), Storage: -4°F to +176°F (-20°C to +80°C) | |
| Humidity | 20% to 90% (Non Condensing) | |
* Specifications are subject to change without notice.
For the latest specification, please see product specification in PDF format.
For the latest specification, please see product specification in PDF format.
NJR-P01Ux-TR PR
2:44| Technical documents | Version | Size | Format |
|---|---|---|---|
| Spec sheet NJR-P01UC-TR | Ver.1.1.0 | 0.5 MB | |
| User guide NJR-P01UC-TR | Ver.1.2.0 | 6.4 MB | |
| Dimensional outline drawing NJR-P01UC-TR | 0.9 MB | ||
| Dimensional outline drawing NJR-P01UC-TR | 0.6 MB | DXF | |
| Frame diagram NJR-P01UC-TR | 0.5 MB | DXF/DWG |
Options
Rack Mounting Hardware for half & quarter-rack width products , Full-rack width trayRM-SF
Rack Mounting Hardware for half & quarter-rack width products, Full-rack width trayRM-SFL
Rack Mounting Hardware for half & quarter-rack width products , Blank panelRM-SBP
Mounting Bracket for 30 mm height productsFP-Z30
Multi-unit Rackmount Chassis , 5U heightRM-SV5
Multi-unit Rackmount Chassis , Rear space expansion trayRM-AP165
FAN UnitRF-4
Power Distribution Unit with 5/12 V, 15 OutputsPD-S15
IR Receiver Cable for NJR SeriesIR-P01-R
Close
Related products
Series products
4K@60 Wallplate HDMI Encoder CAT modelNJR-P01UCW-T
4K@60 Wallplate HDMI Encoder Fiber modelNJR-P01UFW-T
4K@60 Wallplate HDMI Transceiver Fiber modelNJR-P01UFW-TR
4K@60 Wallplate HDMI Transceiver CAT modelNJR-P01UCW-TR
4K@60 HDMI Transceiver Fiber modelNJR-P01UF-TR
4K@60 HDMI Transceiver Rugged Chassis Fiber modelNJR-P01UFR-TR
4K@60 HDMI Transceiver Rugged Chassis CAT modelNJR-P01UCR-TR
4K@60 HDMI Decoder Fiber modelNJR-P01UF-R
4K@60 HDMI Encoder Fiber modelNJR-P01UF-T
4K@60 HDMI Encoder CAT modelNJR-P01UC-T
4K@60 HDMI Decoder CAT modelNJR-P01UC-R
Close
Description
Specifications [PDF]
Videos
Diagrams
Download
Options
Rack Mounting Hardware for half & quarter-rack width products , Full-rack width trayRM-SF
Rack Mounting Hardware for half & quarter-rack width products, Full-rack width trayRM-SFL
Rack Mounting Hardware for half & quarter-rack width products , Blank panelRM-SBP
Mounting Bracket for 30 mm height productsFP-Z30
Multi-unit Rackmount Chassis , 5U heightRM-SV5
Multi-unit Rackmount Chassis , Rear space expansion trayRM-AP165
FAN UnitRF-4
Power Distribution Unit with 5/12 V, 15 OutputsPD-S15
IR Receiver Cable for NJR SeriesIR-P01-R
Close
Related products
Series products
4K@60 Wallplate HDMI Encoder CAT modelNJR-P01UCW-T
4K@60 Wallplate HDMI Encoder Fiber modelNJR-P01UFW-T
4K@60 Wallplate HDMI Transceiver Fiber modelNJR-P01UFW-TR
4K@60 Wallplate HDMI Transceiver CAT modelNJR-P01UCW-TR
4K@60 HDMI Transceiver Fiber modelNJR-P01UF-TR
4K@60 HDMI Transceiver Rugged Chassis Fiber modelNJR-P01UFR-TR
4K@60 HDMI Transceiver Rugged Chassis CAT modelNJR-P01UCR-TR
4K@60 HDMI Decoder Fiber modelNJR-P01UF-R
4K@60 HDMI Encoder Fiber modelNJR-P01UF-T
4K@60 HDMI Encoder CAT modelNJR-P01UC-T
4K@60 HDMI Decoder CAT modelNJR-P01UC-R
Close
The NJR-P01UC-TR is a transceiver for transmitting and receiving 4K@60 HDMI signals simultaneously over a 10GbE AV over IP network via twisted pair cables. Bidirectional RS-232C communication, LAN, USB (HID) such as KVM can be carried over the same twisted pair cable for extension.
Additionally, via the NJR, the NJR-CTB can be controlled using an IR cable (IR-P01-R) and recommended remote controller.
The NJR can be powered via PoE-supported 10GbE switch over a twisted pair cable; this feature eliminates the need for AC adapter.
This product can be used in combination with IDK’s other SDVoE supported products. Close
Additionally, via the NJR, the NJR-CTB can be controlled using an IR cable (IR-P01-R) and recommended remote controller.
The NJR can be powered via PoE-supported 10GbE switch over a twisted pair cable; this feature eliminates the need for AC adapter.
This product can be used in combination with IDK’s other SDVoE supported products. Close
Technical documents
- Spec sheet(PDF) NJR-P01UC-TR
- User guide(PDF) NJR-P01UC-TR
- Dimensional outline drawing(PDF) NJR-P01UC-TR
- Dimensional outline drawing(DXF) NJR-P01UC-TR
- Frame diagram(DXF/DWG) NJR-P01UC-TR
Options

