TOP > Products > IP-NINJAR > NJR-P01UF-TR
Status Model number
Available NJR-P01UF-TR
SFP+ optical transceiver
Available 10G-MM-SFP SFP+ transceiver: Multimode fiber
Available SFP-L10GSR SFP+ transceiver: Multimode fiber
Available SFP-L10GLR SFP+ transceiver: Singlemode fiber
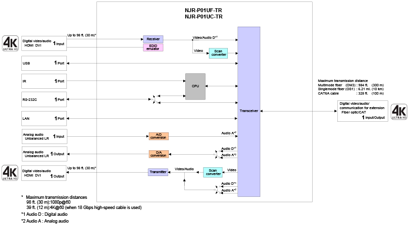
The NJR-P01UF-TR is a transceiver for transmitting and receiving 4K@60 HDMI signals simultaneously over a 10GbE AV over IP network via fiber optic cables. Bidirectional RS-232C communication, LAN, USB (HID) such as KVM can be carried over the same fiber optic cable for extension.
Additionally, via the NJR, the NJR-CTB can be controlled using an IR cable (IR-P01-R) and recommended remote controller.

This product can be used in combination with IDK’s other SDVoE supported products.
ItemDescription
Video/Audio
input
HDMI1 input
HDMI/DVI 1.0 TMDS single link, HDCP 1.4/2.2
TMDS clock: Up to 300 MHz, TMDS data rate: Up to 18 Gbps
Deep Color/HDR
640x480@60 to 3840x2160@60 Reduced Blanking
480i, 576i to 3840x2160@ 24/25/30/50/59.94/60 (4:4:4), 3840x2160@ 50/59.94/60 (4:2:0),
       4096x2160@ 24/25/30/50/59.94/60 (4:4:4), 4096x2160@ 50/59.94/60 (4:2:0)
Color depth: 24/30/36 bits
*For all supported video signals, see the table below.
LPCM: Up to 8 channels
Sampling frequency: 32/44.1/48/88.2/96/176.4/192 kHz
Reference level: -20 dBFS, Max. input level: 0 dBFS
Connector: HDMI Type A (19-pin)
Maximum distances: 98 ft. (30 m) (1080p@60), 39 ft. (12 m) (4K@60)
Analog audio1 input
Stereo L/R
Input impedance: 24 kΩ unbalanced
Reference level: -10 dBu, Max. input level: +10 dBu
Connector: Captive screw (3-pin)
Video/Audio
output
HDMI1 output
HDMI/DVI 1.0 TMDS single link, HDCP 1.4/2.2
TMDS clock: Up to 300 MHz, TMDS data rate: Up to 18 Gbps
Deep Color/HDR
640x480@60 to 3840x2160@60 Reduced Blanking
480i, 576i to 3840x2160@ 24/25/30/50/59.94/60 (4:4:4), 3840x2160@ 50/59.94/60 (4:2:0),
       4096x2160@ 24/25/30/50/59.94/60 (4:4:4), 4096x2160@ 50/59.94/60 (4:2:0)
Color depth: 24/30/36 bits
*For all supported video signals, see the table below.
LPCM: Up to 8 channels
Sampling frequency: 32/44.1/48/88.2/96/176.4/192 kHz
Reference level: -20 dBFS, Max. output level: 0 dBFS
Connector: HDMI Type A (19-pin)
Maximum distances: 98 ft. (30 m) (1080p@60), 39 ft. (12 m) (4K@60)
Analog audio1 output
Stereo L/R
Output impedance: 50 Ω unbalanced
Reference level: -10 dBu, Max. output level: +10 dBu
Connector: Captive screw (3-pin)
Video/Audio
input/output
10GbE1 input/output
*Input/Output can be carried simultaneously.
SDVoE, AES-128
Deep Color/HDR
*Supported video signals are the same as those of HDMI.
RS-232C/LAN/USB
Connector: SFP+
Maximum distances: 984 ft. (300 m) (OM3 Multimode fiber), 6.21 mi. (10 km) (OS1 Singlemode fiber)
Control I/FRS-232C1 port/Connector: Captive screw (3-pin)
LAN1 port/10Base-T/100Base-TX/1000Base-T (Auto Negotiation), Auto MDI/MDI-X, Connector: RJ-45
USB1 port/HID class, Connector: Female Type-A
IR input1 port/Connector: Captive screw (3-pin)
FunctionsEDID emulation, Connection Reset
GeneralPowerDC 12 V 1.0 A - DC 48 V 0.27 A
AC adapter: AC 100 V - 240 V ±10%, 50 Hz/60 Hz ±3 Hz, DC 12 V 3 A 36.0 W
Power consumption14 W
Dimensions8.3 (W) × 1.2 (H) × 5.5 (D)” (210 (W) × 30 (H) × 140 (D) mm) (Excluding connectors and the like)
Weight2.2 lbs. (1.0 kg)
TemperatureOperating: 32°F to 104°F (0°C to +40°C), Storage: -4°F to +176°F (-20°C to +80°C)
Humidity20% to 90% (Non Condensing)
* Specifications are subject to change without notice.
  For the latest specification, please see product specification in PDF format.
NJR-P01Ux-TR PR
2:44
Technical documents Version Size Format
Spec sheet NJR-P01UF-TR Ver.1.1.0 0.5 MB PDF
User guide NJR-P01UF-TR Ver.1.2.0 6.4 MB PDF
Dimensional outline drawing NJR-P01UF-TR 0.9 MB PDF
Dimensional outline drawing NJR-P01UF-TR 0.6 MB DXF
Frame diagram NJR-P01UF-TR 0.5 MB DXF/DWG
Description
The NJR-P01UF-TR is a transceiver for transmitting and receiving 4K@60 HDMI signals simultaneously over a 10GbE AV over IP network via fiber optic cables. Bidirectional RS-232C communication, LAN, USB (HID) such as KVM can be carried over the same fiber optic cable for extension.
Additionally, via the NJR, the NJR-CTB can be controlled using an IR cable (IR-P01-R) and recommended remote controller.

This product can be used in combination with IDK’s other SDVoE supported products.
Close
Specifications [PDF] Videos
NJR-P01Ux-TR PR
2:44

Close
Diagrams Download
Technical documents
Close

Options Related products Series products